Tủ Điện Điều Khiển, Ngoài Trời SUS304
Giới thiệu về tủ điện điều khiển ngoài trời SUS304

Tủ điện điều khiển ngoài trời SUS304 là thiết bị chuyên dụng để lắp đặt và bảo vệ các thiết bị điện trong môi trường ngoài trời. Được chế tạo từ thép không gỉ SUS304, tủ điện này có khả năng chống ăn mòn, chịu được điều kiện thời tiết khắc nghiệt và đảm bảo an toàn cho hệ thống điện.
Thành phần & xuất xứ

Thành phần chính:
Vỏ tủ: Làm từ thép không gỉ SUS304, độ dày từ 1.2mm đến 2.0mm, đảm bảo độ bền và khả năng chống ăn mòn.
Cửa tủ: Thiết kế một hoặc hai lớp cửa, có thể mở góc rộng, trang bị gioăng cao su chống nước và bụi.
Khóa tủ: Sử dụng khóa chuyên dụng, đảm bảo an toàn và dễ dàng thao tác.
Tấm gắn thiết bị: Bằng thép mạ kẽm hoặc sơn tĩnh điện, dùng để lắp đặt các thiết bị điện bên trong tủ.
Thiết bị điện: Aptomat, công tắc, thiết bị điều khiển, đồng hồ đo điện, tùy theo yêu cầu sử dụng.
Xuất xứ:
Sản xuất trong nước bởi các công ty như Saphaco, Hahuco, Tedco.
Tuân thủ tiêu chuẩn quốc tế IEC 60439-1 và tiêu chuẩn kín nước IP54 đến IP66.
Có thể tùy chỉnh kích thước và cấu hình theo yêu cầu của khách hàng.
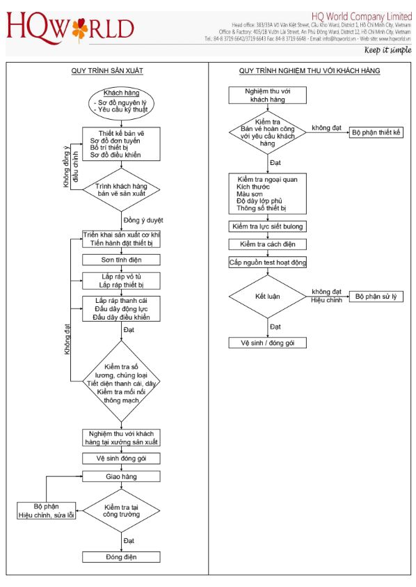
Quy trình sản xuất

- Với mục tiêu cung cấp cái nhìn tổng quan về quy trình sản xuất và kiểm soát chất lượng trong ngành công nghiệp, bài viết này sẽ đi sâu vào phân tích hai quy trình chính: Quy trình sản xuất và Quy trình nghiệm thu với khách hàng.
- Thông qua một sơ đồ luồng chi tiết, chúng ta sẽ cùng khám phá các bước từ khi tiếp nhận yêu cầu khách hàng, triển khai thiết kế, sản xuất, lắp ráp, kiểm tra, đến giai đoạn đóng gói và giao hàng. Bên cạnh đó, bài viết cũng làm rõ quy trình nghiệm thu sản phẩm, bao gồm kiểm tra ngoại quan, kích thước, các thông số kỹ thuật, kiểm tra lực siết bu lông, cách điện, và cấp nguồn để đảm bảo sản phẩm đạt tiêu chuẩn trước khi bàn giao cho khách hàng. Mời quý độc giả theo dõi để hiểu rõ hơn về các giai đoạn quan trọng này, từ đó nâng cao hiệu quả và chất lượng sản phẩm.
Lợi ích / Giá trị kỹ thuật

Chống ăn mòn: Vật liệu SUS304 giúp tủ điện chịu được môi trường ẩm ướt và hóa chất nhẹ.
Bảo vệ thiết bị: Thiết kế kín nước và bụi, đạt tiêu chuẩn IP54 đến IP66, bảo vệ thiết bị điện bên trong khỏi tác động của môi trường.
An toàn: Giảm nguy cơ tiếp xúc trực tiếp với các linh kiện điện, đảm bảo an toàn cho người sử dụng.
Độ bền cao: Chất liệu và thiết kế chắc chắn giúp tủ điện có tuổi thọ dài, giảm chi phí bảo trì.
Thẩm mỹ: Bề mặt inox sáng bóng, dễ dàng vệ sinh và phù hợp với nhiều môi trường lắp đặt.
Một số trường hợp nên sử dụng
Nhà máy thực phẩm và dược phẩm: Yêu cầu cao về vệ sinh và chống ăn mòn.
Khu vực ven biển: Môi trường có độ ẩm và muối cao, dễ gây ăn mòn thiết bị.
Trạm điện ngoài trời: Cần thiết bị chịu được điều kiện thời tiết khắc nghiệt.
Hệ thống chiếu sáng công cộng: Tủ điều khiển đèn đường, đèn công viên.
Công trình xây dựng: Cần tủ điện tạm thời cho các thiết bị điện trên công trường.
Cách sử dụng
Lắp đặt: Chọn vị trí phù hợp, cố định tủ điện chắc chắn để đảm bảo an toàn.
Đấu nối thiết bị: Lắp đặt các thiết bị điện bên trong tủ theo sơ đồ kỹ thuật.
Kiểm tra: Đảm bảo các kết nối điện chắc chắn và đúng kỹ thuật trước khi vận hành.
Vận hành: Sử dụng các thiết bị điều khiển bên trong tủ để quản lý hệ thống điện.
Lưu ý khi sử dụng
Bảo trì định kỳ: Kiểm tra và vệ sinh tủ điện để đảm bảo hoạt động ổn định.
Kiểm tra gioăng cửa: Đảm bảo gioăng cửa không bị hư hỏng để duy trì khả năng chống nước và bụi.
Không để vật nặng lên tủ: Tránh làm biến dạng hoặc hư hỏng tủ điện.
Đảm bảo khóa tủ hoạt động tốt: Tránh trường hợp cửa tủ bị mở ngoài ý muốn.
Đối tượng phù hợp để sử dụng
Doanh nghiệp sản xuất: Cần hệ thống điện ổn định và an toàn trong môi trường khắc nghiệt.
Công ty xây dựng: Cần tủ điện tạm thời cho các công trình ngoài trời.
Cơ quan nhà nước: Quản lý hệ thống chiếu sáng công cộng và các thiết bị điện ngoài trời.
Nhà thầu cơ điện (M&E): Thiết kế và thi công hệ thống điện cho các công trình.









































































































